2018 年成为 Web 开发人员的路线图

Posted by 小克 on September 6, 2018

Web Developer Roadmap

2018 年成为 Web 开发人员的路线图

🚀 介绍

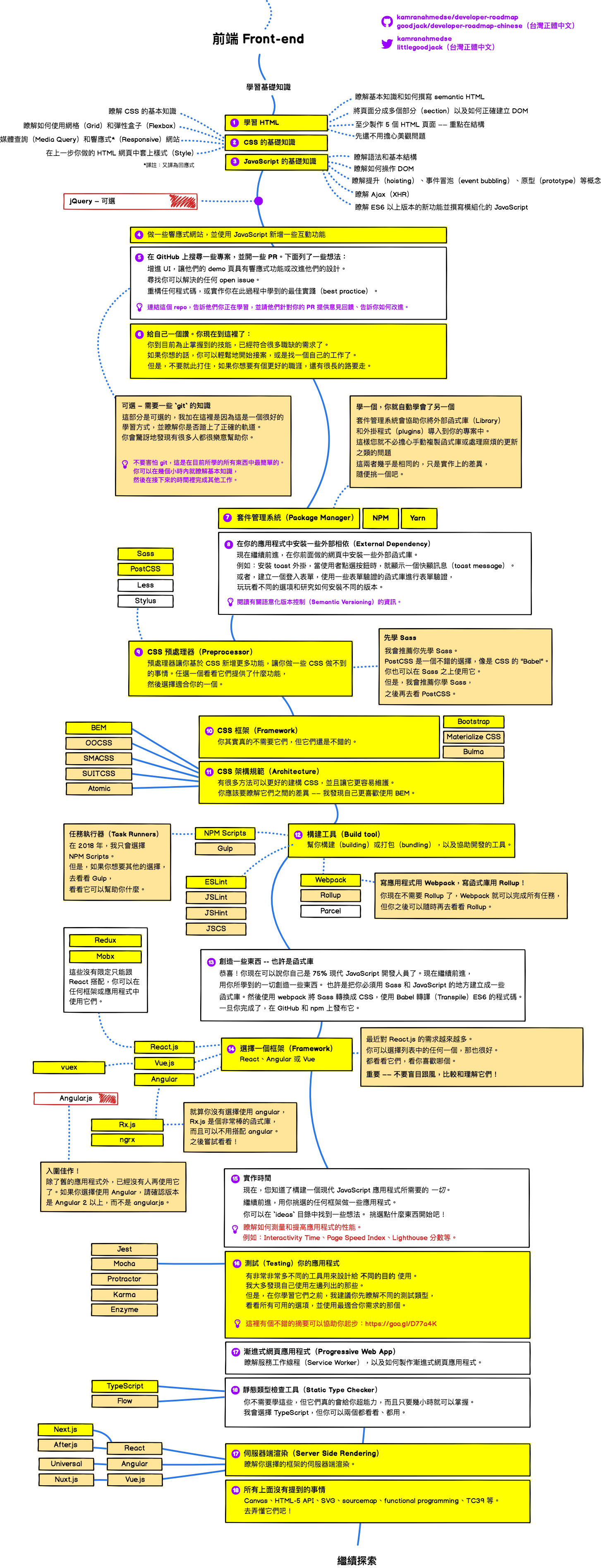
🎨 前端 Frontend 路线图

👽 后端 Back-end 路线图

👷 DevOps 路线图

授权条款

License: CC BY-NC-SA 4.0